Overview
Analysis Hub is a suite of server and client software that supports the work of analysts and investigators at all stages of the intelligence analysis cycle. Analysis Hub provides tools that accelerate teams through the process of acquiring, fusing, and analyzing data, and then helps them to publish their intelligence products.
Depending on the specific needs of your organization, you can deploy the components of Analysis Hub differently. The pattern that you choose depends on the type of analysis that you want to perform, the type and location of your data, and the size of your organization.
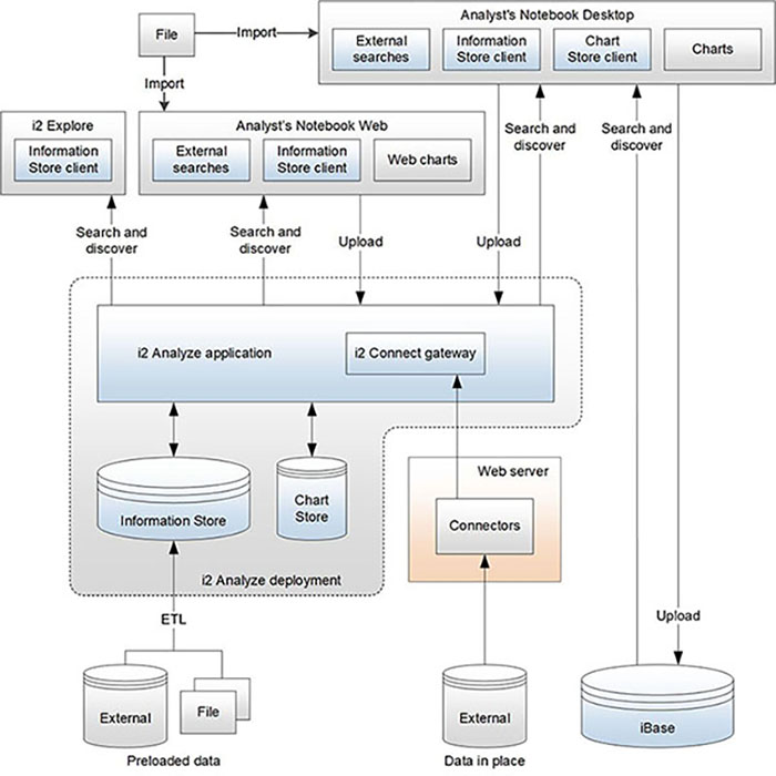
The following diagram shows the components that make up Analysis Hub. Use the following component descriptions to decide which feature set you need, and which components you need to include in your deployment.

Note: A single i2 Analyze server can support only single instances of the Information Store and the Chart Store.
Where data is stored, and how that data is to be used, are important drivers for choosing a deployment pattern. Preloaded data means large-scale intelligence data that can be ingested into Analysis Hub before analysts search and discover information in it. Analysis data is information that analysts can share with their peers by creating, editing, and uploading it to a store. And External data is information that users access in place, without first ingesting it into the Analysis Hub system.
Preloaded data in the Information Store
One of the roles of the Information Store is to contain high-volume, shared, previously acquired data.
System administrators can add data to the Information Store in bulk by following an ETL (extract, transform, load) process. To update data that was added to the Information Store earlier, they can use the same process to add it again.
Analysts can use i2 Analyst's Notebook to search for data records in the Information Store. The search capabilities that are available for them to use include the following tools:
Quick search, which is a plain text search that can also include wildcard characters and logical operators.
Filtering, which can refine results based on their types and the values of their properties.
Visual query, which searches for records that have specific relationships with other records in the store. These results can also be filtered by type and value.
Expand, which is used to explore a record's relationships with other records.
Investigators can use browser-based i2 Explore to search for records in the Information Store. They can also use quick search and filtering, and they can see the results of a set of automatic, predefined searches called highlight queries.
Analysis data in the Information Store
A second role of the Information Store is to act as a store for data that analysts add manually or import into Analyst's Notebook charts. Analysts can upload such data to the store; make edits to previously uploaded data; and share this data with other analysts.
Users can search the data that analysts add to the Information Store in this way with the same tools that they have for preloaded data. When the data is in the store, the tools do not distinguish records according to their origin unless users want them to do so.
Charts in the Chart Store
The Chart Store provides Analyst's Notebook users with server-based, secure storage for their charts. Users can choose to share Chart Store charts with their colleagues, or simply take advantage of the platform's features for organizing and indexing charts that make them easier to find.
Connecting to data in external sources
Analysis Hub enables users to connect to external sources, search for information, and view results without the need for bulk transfer of data into a store. Analysts can visualize the results of searches in i2 Analyst's Notebook, compare results with data in other sources, and decide whether they want to add what they find to the Information Store.
In a deployment that includes the i2 Connect gateway, connectors are responsible for presenting the available search options to users, querying external sources, and processing the results. Experienced users can use Connector Designer to create connectors that perform simple searches against new data sources.
If the deployment also includes the Information Store, analysts can upload records from the results so that they and their peers can use them in analysis.
Clients
You can use the following clients to connect to your data stores and external data sources:
i2 Analyst's Notebook, which is a rich client that is installed locally on users' workstations.
Analyst's Notebook Web that also supports visualizing data from the Information Store and external sources on charts.
i2 Explore, which is a web client that investigators can use to find and explore data in the Information Store.
iBase
For smaller organizations and workgroups, users can define specifications to import bulk data into an iBase database from:
Text files
OLEDB data sources
XML
Excel spreadsheets
Analysts can access, edit, and add data either through a dedicated plug-in to i2 Analyst's Notebook or directly in the iBase client. The search capabilities that are available for them to use include the following tools:
Find, which is a plain text search that can also include wildcard characters and logical operators.
Search 360, which includes more flexible options for returning search results, including returning records associated with other records.
Filtering, which can refine results based on their types and the values of their properties.
Queries, to search for records that have specific relationships with other records in the store. These results can also be filtered by type and value.
Expand, which is used to explore a record's relationships with other records.
